برنامه تکصفحهای
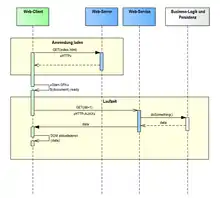
برنامهٔ تکصفحهای (انگلیسی: Single-page application، کوتهنوشت: SPA) به برنامههای تحت وب یا وبگاههایی گفته میشود که تنها دارای یک صفحه هستند. به واقع در این روش تمامی کدهای مورد نیاز (سمت کاربر) در یک صفحه نوشته میشود. در این برنامهها دیگر نیازی به بارگذاری مجدد برای انجام برخی امور نیست و کدهای مورد نیاز یا در بارگذاری اولیه یا در زمان نیاز با استفاده از ایجکس بارگذاری میشوند.

برای مثال در وب-سایتی پس از کلیک کردن بر روی یک گزینه ("ارتباط با ما")، یوآرال به شکلی شبیه به یوآرال زیر در میآید:
webapp.tld/#contact
یعنی در واقع contact# به انتهای آن اضافه میشود و بدون بارگذاری مجدد صفحه محتوای جدید نمایش داده میشود.
تاریخچه
این قابلیت در سال ۲۰۰۵ توسط استیو ین اختراع شد اما دو سال قبل یعنی در سال ۲۰۰۳ استوارد موریس در وبسایت خود یعنی slashdotslash.com از مفهوم آن پرده برداشته بود.
منابع
- دیوید فلاناگن - راهنمای سریع جاوااسکریپت؛ ویرایش پنجم، ۲۰۰۶، ص۴۹۷