فوماراز
فوماراز (انگلیسی: Fumarase) یک آنزیم است که واکنش برگشتپذیر هیدراتاسیون/دهیدراسیون فومارات به مالات را کاتالیزه میکند. آنزیم فوماراز دو گونه است: سیتوزولی و میتوکندریایی. نوع میتوکندریایی در چرخه اسید سیتریک (چرخهٔ کربس) شرکت دارد و نوع سیتوزولی در متابولیسم اسیدهای آمینه و فومارات. اگر در ریشهٔ آمینی این آنزیم «توالی سیگنالدهنده» موجود باشد، از نوع میتوکندریایی است و اگر موجود نباشد از نوع سیتوزولی است.[1]

| fumarate hydratase | |||||||
|---|---|---|---|---|---|---|---|
| معینکنندهها | |||||||
| نامهای دیگر | FHepididymis secretory sperm binding proteinfumarate hydratasemitochondrialEF-3fumarase | ||||||
| شناسههای بیرونی | GeneCards: | ||||||
| همساختشناسی | |||||||
| گونهها | انسان | موش | |||||
| Entrez |
|
| |||||
| آنسامبل |
|
| |||||
| یونیپروت |
|
| |||||
| RefSeq (mRNA) |
|
| |||||
| RefSeq (پروتئین) |
|
| |||||
| موقعیت (UCSC) | n/a | n/a | |||||
| جستجوی PubMed | n/a | n/a | |||||
| ویکیداده | |||||||
| |||||||
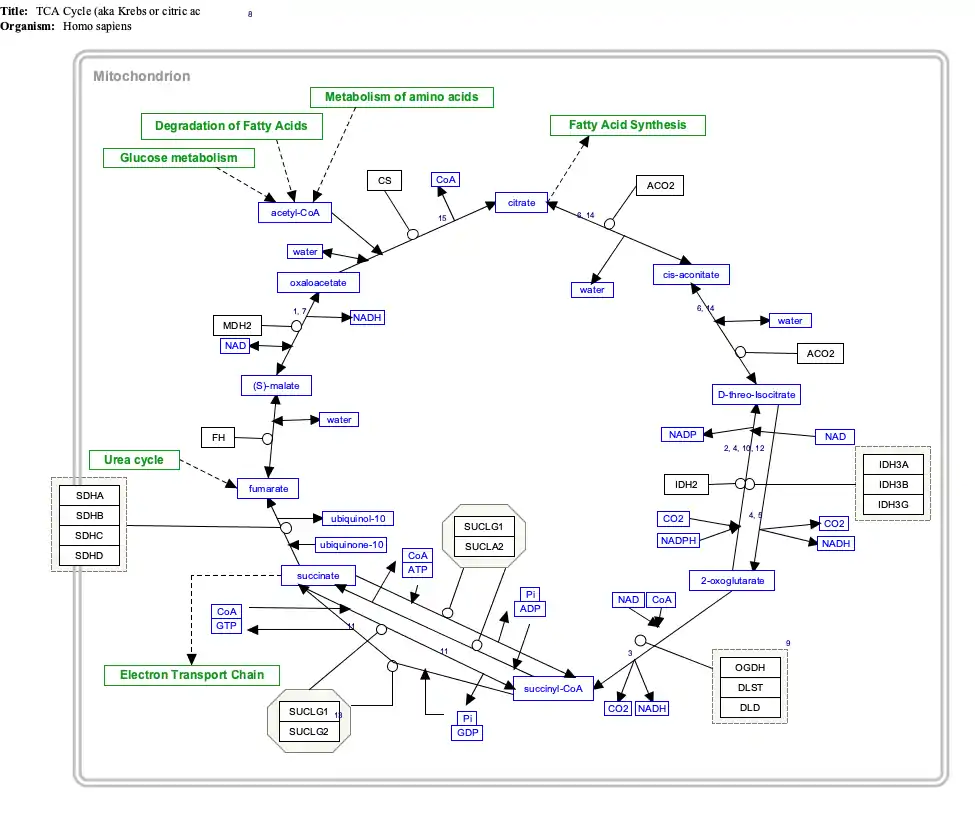
فوماراز در دو مسیر متابولیسمی نقش دارد: چرخه اسید سیتریک و چرخهٔ کربس معکوس (چرخهٔ احیاکنندهٔ اسید سیتریک یا تثبیت دیاکسید کربن). این آنزیم در بروز کارسینوم کلیه هم نقش دارد. در واقع جهش در ژن تولیدکنندهٔ این آنزیم، با بروز لیومیوم در پوست و رحم در ترکیب با کارسینوم کلیه مرتبط است.
نقشهٔ تعاملی مسیر آنزیمی
بر روی ژن، پروتئین یا متابولیتهای ذیل کلیک کنید تا به مقالهٔ مربوط به آنها هدایت شوید. [§ 1]
- The interactive pathway map can be edited at WikiPathways: "TCACycle_WP78".
منابع
- مشارکتکنندگان ویکیپدیا. «Fumarase». در دانشنامهٔ ویکیپدیای انگلیسی، بازبینیشده در ۲۱ دسامبر ۲۰۱۹.
پیوند به بیرون
- Fumarase در سرعنوانهای موضوعی پزشکی (MeSH) در کتابخانهٔ ملی پزشکی ایالات متحدهٔ آمریکا
| در ویکیانبار پروندههایی دربارهٔ فوماراز موجود است. |
| فعالیت |
|
|---|---|
| قانون |
|
| تقسیمبندی |
|
| سینتیک |
|
| انواع |
|
پروتئینهای میتوکندریایی | |||||||||||
|---|---|---|---|---|---|---|---|---|---|---|---|
| میتوکندری |
| ||||||||||
| میتوکندری |
| ||||||||||
| غشای داخلی |
| ||||||||||
| ماتریکس |
| ||||||||||
| سایر/مرتب نشده |
| ||||||||||
| دیانای میتوکندریایی |
| ||||||||||
همچنین ببینید: بیماریهای میتوکندریایی | |||||||||||
